CSS HTML Validator Pro25.0300





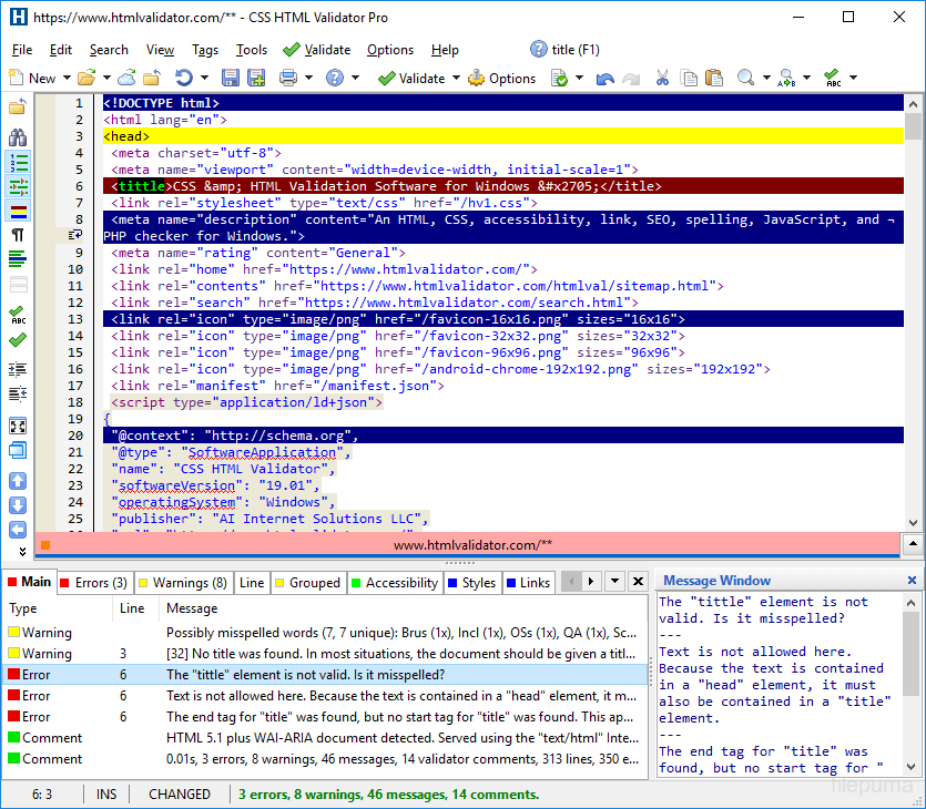
CSS HTML Validator Pro是一个桌面应用程序,旨在帮助网页开发者确保他们的代码符合现代标准。它会检查HTML、CSS、可访问性、SEO等方面,并提供详细的改进建议。该程序支持当前的HTML5和CSS规范,帮助用户避免过时或已弃用的做法。
界面简洁且响应迅速,开发者可以直接加载文件或将代码粘贴到编辑器中。实时反馈能够轻松定位问题并及时修正。它还会标记拼写错误,并建议更好的做法,以实现更快、更简洁的网站。
内置的自定义选项允许用户根据自身需求定制验证。用户可以创建自定义检查、忽略某些消息,并控制输出级别。CSS HTML Validator Pro还支持脚本编写和自动化,这有助于将其集成到更大的工作流程或批量处理过程中。
CSS HTML Validator Pro适合那些经常编写或审查网页代码的人使用。它有助于为个人项目和专业网站保持高标准。通过清晰的信息提示和可靠的更新,程序简化了构建高质量网页的流程,确保网页能够在各类浏览器中正常显示。
主要功能:
该程序可提供其他语言版本。
用户评论
用户评分
许可证:
免费试用
要求:
Windows 7/ Windows 8/ Windows 10/ Windows 11
语言:
Multi-languages
尺寸:
41.89 MB
出版商:
已更新:
May 28, 2025
清洁
报告软件
安全级别
为了避免对您的设备造成潜在危害,并确保您的数据和隐私的安全,我们团队在每次新的安装文件上传到我们的服务器或链接到远程服务器时都会进行检查,并定期审查该文件以确认或更新其状态。基于这些检查,我们为所有可下载文件设置了以下安全级别。
清洁
这个软件程序很可能是干净的。
我们在全球60多款领先的 antivirus 服务中扫描了与该软件程序相关的文件和 URL;没有发现任何潜在威胁。同时也没有捆绑任何第三方软件。
警告
该程序是由广告支持的,可能会提供安装不必要的第三方程序。这些程序可能包括工具栏、更改主页、默认搜索引擎或安装其他第三方程序。这些可能是误报,我们建议用户在安装和使用该软件时要小心。
残疾人
该软件不再提供下载。该软件程序很可能是恶意的,或者存在安全问题或其他原因。
提交报告
谢谢!
您的报告已发送。
我们将审核您的请求并采取适当的措施。
请注意,您将不会收到有关此报告所采取任何行动的通知。对于可能造成的任何不便,我们深表歉意。
我们感谢您帮助保持我们网站的整洁和安全。