Jailer16.9.2





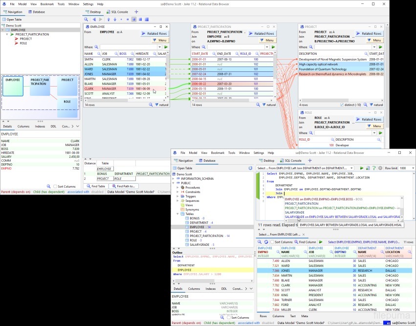
Jailer is a powerful tool that enables efficient database browsing, editing, and exporting. It supports various relational databases, allowing direct interaction with tables, views, and queries. Users can explore database structures with ease, quickly identifying relationships and dependencies. Its interface simplifies complex operations, making data management more intuitive and accessible.
Jailer includes a built-in SQL editor that supports syntax highlighting, auto-completion, and query execution. It allows the creation, modification, and testing of SQL statements without leaving the environment. Complex queries can be executed with detailed feedback, helping maintain data integrity and accuracy.
Jailer also excels in data export and extraction. It can export selected tables or query results to multiple formats, including CSV, SQL scripts, and Excel files. The tool manages large datasets efficiently, ensuring smooth performance even with millions of rows. Export operations can be customized, allowing precise control over the output structure and content.
Jailer offers database refactoring capabilities, enabling schema analysis and table decomposition. It supports visualizing relationships and dependencies, assisting in optimization and normalization. With its combination of exploration, editing, and exporting features, Jailer streamlines database management tasks, saving time and reducing potential errors.
Key Features:
Program available in other languages
User Reviews
User Rating
License:
Free Trial
Requirements:
Windows 7/ Windows 8/ Windows 10/ Windows 11
Languages:
Multi-languages
Size:
76.63 MB
Publisher:
Updated:
Oct 10, 2025
Clean
Report Software
Latest Version
Developer's Software
Security Levels
To avoid any potential harm to your device and ensure the security of your data and privacy, our team checks every time a new installation file is uploaded to our servers or linked to a remote server and periodically reviews the file to confirm or update its status. Based on this checking, we set the following security levels for any downloadable files.
Clean
It is highly likely that this software program is clean.
We scanned files and URLs associated with this software program in more than 60 of the world's leading antivirus services; no possible threats were found. And there is no third-party softwarebundled.
Warning
This program is advertising supported and may offer to install third-party programs that are not required. These may include a toolbar, changing your homepage, default search engine, or installing other party programs. These could be false positives, and our users are advised to be careful when installing and using this software.
Disabled
This software is no longer available for download. It is highly likely that this software program is malicious or has security issues or other reasons.
Submit a Report
Thank you!
Your report has been sent.
We will review your request and take appropriate action.
Please note that you will not receive a notification about anyaction taken dueto this report.We apologize for anyinconvenience this may cause.
We appreciate your help in keeping our website clean and safe.